Case Study · In Progress
Sam's Club (Walmart)

Curbside Personalization: Turning Pickup into a Loyalty Moment

Transforming curbside from a transactional pickup into a personalized, relational experience for members and associates

+10 NPS pts
−5 min perceived wait
−15% contact rate
Early pilot signal: ~10 club pilot in progress
Product Strategy Personalization Associate Tools Experimentation

At a Glance

RoleProduct Manager II Team20+ cross-functional TimelineIn Progress (2025) PlatformMember App + Associate App
Problem

Curbside at Sam's Club was optimized for fulfillment speed, not member relationships; no personalization, no proactive recovery, and associates with no member context.

Why It Mattered

Beyond in-club shopping, curbside is the most frequent physical touchpoint with members. Making it one of the points most likely to break the premium membership promise when it feels like a chore.

What I Owned

Product strategy, pilot design, experiment framework, cross-functional alignment across various Product, Engineering, UX, Data Science, and Club Operations teams.

What We Piloted

~10 clubs across diverse markets. Member-facing personalized messages, an associate HUD with real-time member context, and rule-based recovery flows for unavailable items.

Early Results

+10 NPS pts in the curbside flow, −5 min perceived wait time, −15% contact rate for order issues, 90%+ associate adoption of the HUD tool.

What's Next

Shift from rule-based logic to ML-powered Next Best Actions, expand to national rollout, and integrate curbside signals across CRM and in-app channels.

Curbside Was Purely Transactional

Optimized for fulfillment speed, not for the member relationship

Member Pain
  • Transactional feel — No recognition, no warmth. Members who've shopped for years are greeted the same as first-timers.
  • No proactive communication — Order issues discovered at home, not at pickup. Members felt charged for items they never received.
  • No recovery options — Unavailable items meant leaving empty-handed with no substitutions, no alternatives.
Associate Pain
  • No member context — Associates saw a name, nothing more. Tenure, preferences, and prior issues all invisible.
  • No recovery guidance — When items were missing, there was no playbook. Associates improvised or deflected.
  • Manual workarounds — Personalizing meant switching between systems mid-handoff, slowing down every interaction.
Business Risk
  • Broken premium promise — Members pay for a premium membership. A transactional pickup erodes the value of that promise at aq frequent physical touchpoint.
  • Higher contact rates — Unresolved order issues at pickup became contacts and complaints post-pickup.
  • Missed loyalty moments — Every pickup was an opportunity to strengthen the relationship. We were leaving them all on the table.

"Curbside was optimized for fulfillment, not for relationship. Personalization was our path to fix that."

The Personalization Strategy

How do we use personalization across member messaging, associate tools, and recovery to make curbside feel like a premium, relational service rather than a pickup chore?

Pillar 1

Member-Facing Personalization

What the member sees, reads, and feels during their pickup — from the welcome message to proactive recovery to benefit & service nudges. Every touchpoint tuned to who they are.

Pillar 2

Associate-Facing Personalization

The associate is the delivery mechanism for personalization. Without the right context in the right moment, no amount of backend intelligence reaches the member. The HUD makes personalization humanly deliverable.

Pillar 3

Intelligence Layer

The system that decides the right message, the right recovery action, and the right moment to act. Rule-based today. ML-powered tomorrow. The brain behind both surfaces.

These three pillars work as a system, not in isolation. Member experience quality is a direct function of associate empowerment, which is a direct function of the intelligence layer underneath.

Pillar 1

Member-Facing Personalization

Making members feel known, valued, and heard. Never processed

ETA banner shown to members during curbside pickup
While You Wait personalized screen during curbside pickup

Welcome & Recognition

Personalized messages surface meaningful milestones at exactly the right moment, when the member arrives, while they wait.

Example message

"Welcome back, Sarah! Thanks for being a Plus member for 3 years! An associate will be out with your order shortly."

Proactive Recovery

When items are unavailable, members are notified at pickup, not discovering afterwards, with a clear, empathetic message and a concrete alternative to approve.

Example message

"We found a great substitute for your item, tap to approve and we'll have it ready with your order."

Relevant Benefits & Services

Purchase history surfaces relevant membership benefits & services members may not know they have. Bought pet food regularly? Surface Pet health insurance from Sam's Club Pharmacy. Right moment, right relevance.

Pillar 2

Associate-Facing Personalization

The associate is the fulcrum; personalization only reaches members if associates are empowered to deliver it

The Member Context HUD

Before the associate greets the member, they see a brief summary: who the member is, what to be aware of, and what to do. Lightweight enough to read in seconds, specific enough to make the interaction feel personal.

HUD example

• Plus member, 5 years — frequent curbside user

• 1 item substituted — member notified and approved

• Suggested: thank them for their loyalty

Recovery Guidance

When items are missing or substituted, associates receive clear suggested actions, not a script, but a direction. The HUD surfaces the best recovery path for this member based on their history and preferences.

Assistive, Not Prescriptive

The HUD offers recommendations, not requirements. Associates exercise their own judgment, the tool elevates their instincts, it doesn't replace them. This framing drove 90%+ adoption in pilot clubs.

Associate-facing HUD showing member context and milestone
Handle with care alert shown to associate during curbside handoff
Pillar 3

The Intelligence Layer

The system that chooses the right message, the right moment, and the right recovery for the right member

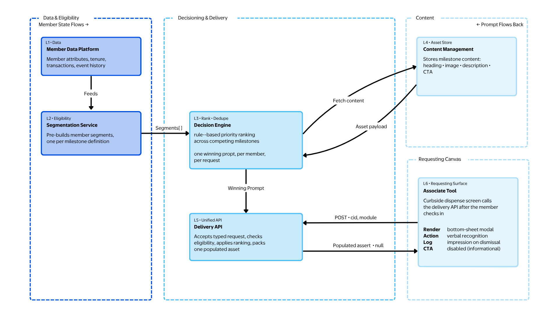
Milestone architecture diagram for the intelligence layer
Today — Pilot

Rule-Based Logic

The pilot runs on deterministic business rules: if a member has been a Plus member for 3+ years and has no prior complaints, surface a recognition message. If an item is substituted, trigger proactive recovery flow. Simple, auditable, and fast to ship.

Membership tenure rules Order issue triggers Category affinity signals Plus status gates
Tomorrow — Roadmap

ML-Powered Next Best Actions

Rules give us a foundation and prove the concept. ML gives us scale and precision, predicting which message, which recovery action, or which benefit nudge is most likely to drive NPS lift for this specific member, at this specific moment.

Response propensity models NBA ranking Real-time signal ingestion

Starting with rules wasn't a compromise, it was the right call. Rules ship fast, build stakeholder confidence, and generate the labeled data ML needs to train on later.

What We Tested & Saw

Pilot across ~10 clubs; early signal, not final verdict

For Members

Personalized welcome and milestone messages, proactive recovery notifications for substituted items, and targeted benefit nudges based on purchase history.

For Associates

Real-time HUD surfacing membership tenure, Plus status, prior issues, and a suggested action visible before member interaction, updated dynamically.

For the System

Rule-based triggers for recognition messages, substitution recovery flows, and category-based benefit recommendations. Instrumented for A/B + observational reads.

+10
NPS pts, curbside flow
−5 min
Perceived wait time
−15%
Contact rate, order issues
90%+
Associate HUD adoption
Member Feedback

Members cited feeling "known and valued" as the primary driver of NPS lift. Personalized recovery messages received significantly higher approval rates than generic alternatives.

Associate Feedback

HUD described as "helpful, not overwhelming" across pilot clubs. Associates reported feeling more confident handling recovery situations and less time spent on manual member lookups.

What I Learned

One learning per pillar, the things I'd carry into the next personalization system I build

💡
Member-Facing

Right message, right time beats volume

One well-timed, relevant message outperforms multiple generic ones. Members respond to being understood, not to being targeted. Personalization is a quality problem, not a quantity problem.

🔧
Associate-Facing

Associate experience is the fulcrum

The quality of what members experience is directly determined by what associates see and trust. If the HUD is confusing or feels burdensome, personalization doesn't reach the member no matter how good the backend logic is.

Intelligence Layer

Start with rules, earn the right to ML

Rule-based logic shipped fast, proved the concept to stakeholders, and generated the labeled data ML needs. Jumping straight to ML would have taken twice as long and delivered nothing to validate against.

Scaling Personalization

Building on pilot proof to turn curbside into a strategic loyalty driver at scale

Intelligence Evolution

  • Rules → ML — Shift from deterministic triggers to response propensity models that predict the highest-NPS action per member
  • Richer signals — Expand beyond tenure and purchase history to real-time behavioral signals from the app and in-club
  • NBA at scale — Next Best Action ranking across all personalization scenarios, enabling members to get the most from their membership

Experience Expansion

  • National rollout — Scale from ~10 pilot clubs to full network with localized customization for market nuances
  • Cross-channel consistency — Curbside signals inform CRM follow-ups, app nudges, and Plus renewal moments
  • Curbside as a signal source — Use what we learn at pickup to make every future touchpoint better — smarter app nudges, more relevant communications, and a member relationship that compounds over time

The goal was never to improve curbside pickup. It was to prove that a transactional channel could become a relational one, and that personalization is the mechanism for that shift. Curbside was the proving ground. The playbook scales.

Interested in Learning More?

I'd love to discuss this project in detail or explore how we can work together on your next product challenge.

Product Strategy
Personalization
Experimentation
Cross-Functional Leadership